

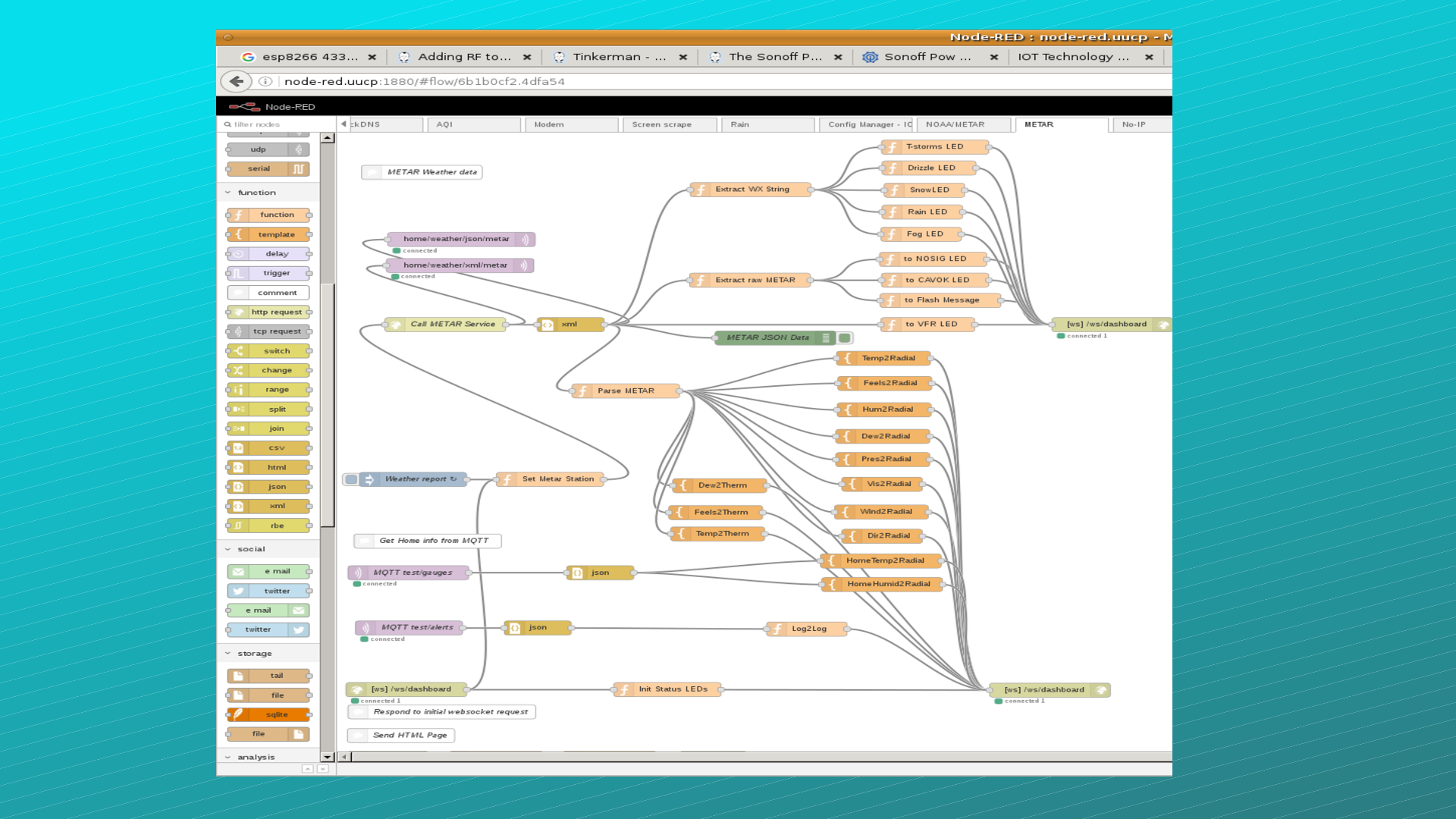
Node-red is a software flow-based development tool for visual programming.
Developed originally by IBM for wiring together hardware devices, APIs and online services as part of the Internet of Things.
Node-RED provides a web browser-based flow editor, which can be used to create flows which are made up of node (pre-made functions) that you wire together.
A function node is a javascript node which allows you to handle special programming.
Here I show you a Browser accessing the node-red service on the Raspberry Pi.
This is my Metar node which pulls data from Mercer County Airport and ...